0%

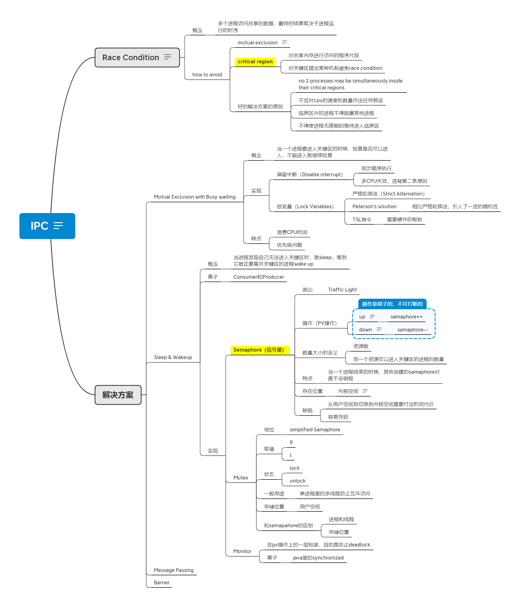
IPC

IPC

inter process communication

Race Condition

2 process want to eat same cake

概念

  • 多个进程访问共享的数据,最终的结果取决于进程运行的时序

how to avoid

  • mutual exclusion

    互斥访问

  • critical region

    • 对共享内存进行访问的程序片段
    • 对关键区提出某种机制避免race condition
  • 好的解决方案的原则

    • no 2 processes may be simultaneously inside their critical regions
    • 不应对cpu的速度和数量作出任何假设
    • 临界区外的进程不得阻塞其他进程
    • 不得使进程无限期的等待进入临界区

解决方案

Mutual Exclusion with Busy waiting

  • 概念

    • 当一个进程要进入关键区的时候,检查是否可以进入,不能进入就继续检查
  • 实现

    • 屏蔽中断(Disable interrupt)

      • 同步顺序执行
      • 多CPU失效,违背第二条原则
    • 锁变量(Lock Variables)

      • 严格轮换法(Strict Alternation)

      • Peterson‘s solution

        • 相比严格轮换法,引入了一定的随机性
      • TSL指令

        • 需要硬件的帮助
  • 缺点

    • 浪费CPU时间
    • 优先级问题

Sleep & Wakeup

  • 概念

    • 当进程发现自己无法进入关键区时,就sleep,等到它被正要离开关键区的进程wake up
  • 栗子

    • Consumer和Producer
  • 实现

    • Semaphore(信号量)

      • 类比

        • Traffic Light
      • 操作(PV操作)

        • up

          每次加1会唤醒一个因为down操作陷入睡眠的进程

          • samaphore++
        • down

          如果samaphore<1,调用down方法的进程会陷入睡眠

          • samaphore–
      • 数量大小的含义

        • 资源数
        • 同一个资源可以进入关键区的进程的数量
      • 特点

        • 当一个进程结束的时候,其所创建的samaphore对象不会销毁
      • 存在位置

        • 内核空间

          如果放在用户空间,进程退出时samaphore会销毁

      • 缺陷

        • 从用户空间到切换到内核空间需要付出时间代价
        • 容易死锁
    • Mutex

      • 地位

        • simplified Samaphore
      • 取值

        • 0
        • 1
      • 状态

        • lock
        • unlock
      • 一般用途

        • 单进程里的多线程防止互斥访问
      • 存储位置

        • 用户空间
      • 和semapahore的区别

        • 进程和线程
        • 存储位置
    • Monitor

      • 在pv操作上的一层包装,目的是防止deadlock

      • 栗子

        • java里的synchronized

Message Passing

Barrier